使用PassNAT内网穿透wordpress
AI-摘要
ChatGPT o3
AI初始化中...
介绍自己 🙈
生成本文简介 👋
推荐相关文章 📖
前往主页 🏠
前往爱发电购买
使用PassNAT内网穿透wordpress
John Tao运行环境
| 序号 | 性质 | 软件名 |
|---|---|---|
| 1 | 系统 | CentOS8 |
| 2 | 服务器运维管理面板 | 1Panel |
| 3 | 内网穿透服务 | PassNAT |
| 4 | WordPress | 6.8.1 |
注意以下基础准备不在本文展开:
- 如何注册PassNAT请转至官网:https://www.passnat.com/
- 如何下载wordpress请前往官网:https://cn.wordpress.org/download/
- 如何在1Panel上安装wordpress参阅:https://www.bilibili.com/opus/862797018080215120
安装FRPC
- 首先,创建配置文件
config.toml,并将配置文件放置在任意位置的/frpc目录下。 - 使用
docker启动FRPC 客户端。
1 | docker run --restart=always --network host -d -v [本地文件路径]/config.toml:[容器内文件路径]/frpc.toml --name frpc snowdreamtech/frpc |
示例:
1 | docker run --restart=always --network host -d -v /root/frpc/config.toml:/etc/frp/frpc.toml --name frpc snowdreamtech/frpc |
也可以使用由Ucloud提供的国内加速镜像
1 | docker run --restart=always --network host -d -v /root/frpc/config.toml:/etc/frp/frpc.toml --name frpc uhub.service.ucloud.cn/ucpublic/frpc:latest |
官方文件参考:https://doc.passnat.com/docs/connection/linux
内网穿透
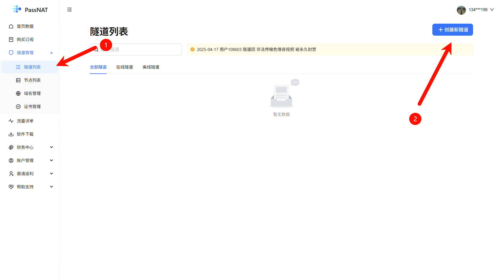
- 若您已注册好账号,登陆后点击
隧道列表,来到下图所示页面后,点击创建新 隧道
- 选择一个在线人数较少的节点,笔者这里以宿迁-02为例,选中后,点击
下一步骤
注意:下方的节点是
电信单线
- 首先配置
HTTP,如果没有修改过,可以直接照着图填写
- 再次添加
HTTPS,点击添加端口,如果没有变动可以按照图片填写。需要注意HTTPS的服务端口没有修改过的为443,选择源站协议为HTTPS。(因为我们稍后要用面板签发的证书并让 PassNAT 以 HTTPS 回源,所以端口保持 443)
本地获取SSL证书
- 在面板里,将您需要穿透的网站添加至面板
域名设置中
- 来到证书界面,点击申请证书
- 填写相关信息后,点击
确认,开始申请
ACME账户:输入一个自己邮箱账户即可
4.申请成功后,回到刚刚的网站设置界面,开启启用HTTPS开关,选择刚刚申请到的证书。
获取配置文件
- 回到PassNAT隧道列表界面,点击获取配置文件。
- 将获取到的配置文件复制到剪贴板
- 将配置文件粘贴到前文您设置的本机目录的
config.toml中。重启docker,测试是否链接正常。
修改WordPress的站点地址
- 使用PHPMyAdmin连接到WordPress使用的数据库,打开
wp_options表,修改siteurl和home字段为内网穿透所使用的域名。修改后测试是否可以正常的展示页面。如您是通过内网穿透地址进行安装的,该步骤可以跳过
常见报错
HTTP可以正常访问,配置了HTTPS后,访问穿透网页显示您已成功创建网站,无法访问源站
答:检查PassNAT穿透配置源站协议是否为HTTPS,检查本地端口是否为443
访问穿透地址,页面显示不正常,排版错乱
答:由于您没有修改数据库里siteurl和home的值,导致异常,可参见本文修改WordPress的站点地址部分
评论
匿名评论隐私政策
✅ 你无需删除空行,直接评论以获取最佳展示效果



















